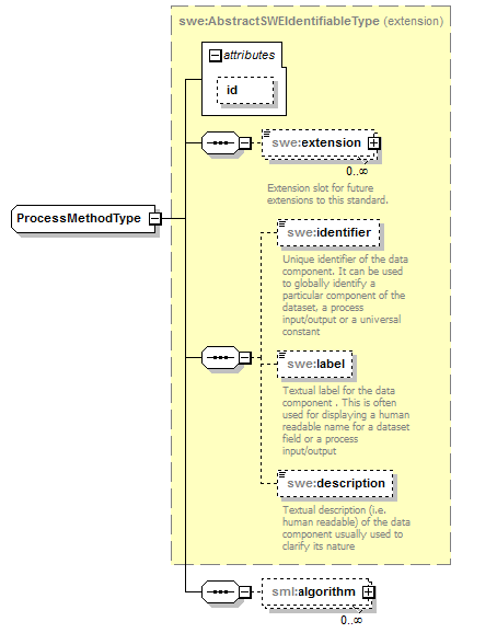
complexType ProcessMethodType
diagram sensorML_p7.png
namespace http://www.opengis.net/sensorML/2.0
type extension of swe:AbstractSWEIdentifiableType
properties
base swe:AbstractSWEIdentifiableType
children swe:extension swe:identifier swe:label swe:description sml:algorithm
used by
element ProcessMethod
attributes
Name  Type  Use  Default  Fixed  annotation
idIDoptional      
source <complexType name="ProcessMethodType">
 
<complexContent>
   
<extension base="swe:AbstractSWEIdentifiableType">
     
<sequence>
       
<element name="algorithm" minOccurs="0" maxOccurs="unbounded">
         
<complexType>
           
<sequence>
             
<element ref="sml:AbstractAlgorithm"/>
           
</sequence>
         
</complexType>
       
</element>
     
</sequence>
   
</extension>
 
</complexContent>
</complexType>

element ProcessMethodType/algorithm
diagram sensorML_p8.png
namespace http://www.opengis.net/sensorML/2.0
properties
isRef 0
minOcc 0
maxOcc unbounded
content complex
children sml:AbstractAlgorithm
source <element name="algorithm" minOccurs="0" maxOccurs="unbounded">
 
<complexType>
   
<sequence>
     
<element ref="sml:AbstractAlgorithm"/>
   
</sequence>
 
</complexType>
</element>


XML Schema documentation generated by XMLSpy Schema Editor http://www.altova.com/xmlspy